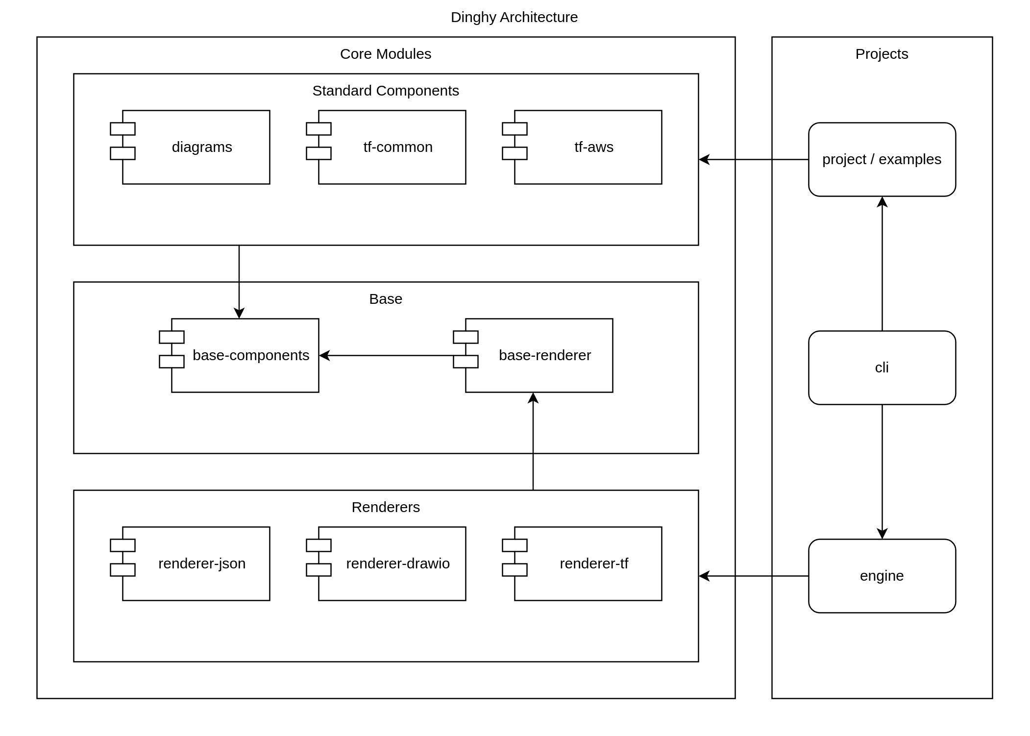
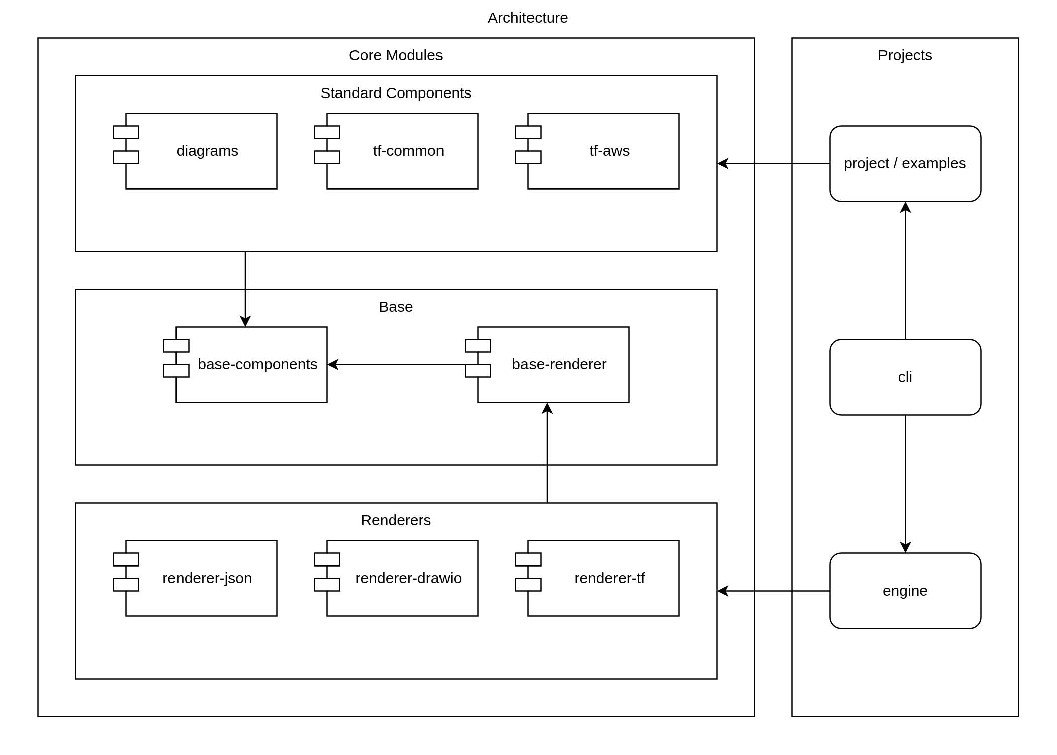
Architecture
This page explains dinghy high‑level structure so user can quickly grasp the core components and how they interact.
Component diagram

Cli
The dinghy-cli only contain a very small amount of logic which will be stable
to talk to wider range of more frequent changed engines.
Engine
The engine is where everything coming togeter:
- Engine run as a docker container
- Your project is mapped to /dinghy/engine/workspace
- Engine might run other docker container to perform requested actions
Core
Core modules are where react components defined and rendering happens. You project will depends on core components and engine will use rederders there to render to target format.
Runtime sequence diagram
